InfiniteTalk Image to Video ComfyUI workflow for Videcool

The InfiniteTalk Image-to-Video workflow in Videcool provides a powerful and flexible way to generate high-quality animated videos directly from static images. Designed for speed, visual coherence, and creative control, this workflow is served by ComfyUI and uses the Wan2.1-InfiniteTalk AI image to video model optimized for professional video generation.

What can this ComfyUI workflow do?

In short: Image to video conversion with audio synthesis.

This workflow converts static images into animated video sequences using advanced diffusion technology. It interprets your input image and motion parameters, producing detailed and coherent video outputs that maintain visual consistency throughout the animation. The base AI model is optimized for 480p resolution and supports flexible frame rates and aspect ratios for various creative applications.

Example usage in Videcool

Figure 1 - InfiniteTalk Image to Video ComfyUI workflow in Videcool

Download the ComfyUI workflow

Download ComfyUI Workflow file: wanvideo_I2V_InfiniteTalk-api.json

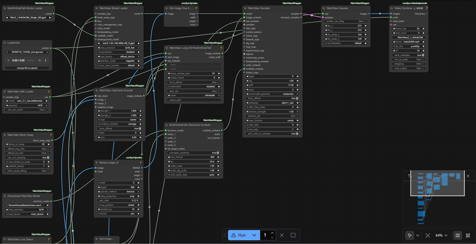
Image of the ComfyUI workflow

This figure provides a visual overview of the workflow layout inside ComfyUI. Each node is placed in logical order to establish a clean and efficient video generation pipeline. The structure makes it easy to understand how the image encoders, model loader, motion control, sampler, and VAE interact. Users can modify or expand parts of the workflow to create custom variations or different video styles.

Figure 2 - InfiniteTalk Image to Video workflow

Installation steps

Step 1: Download Wan2_1-InfiniteTalk_Single_Q8.gguf into /ComfyUI/models/diffusion_models/
Step 2: Download umt5-xxl-enc-bf16.safetensors into /ComfyUI/models/text_encoders/
Step 3: Download clip_vision_h.safetensors into /ComfyUI/models/clip_vision/
Step 4: Download lightx2v_I2V_14B_480p_cfg_step_distill_rank64_bf16.safetensors into /ComfyUI/models/loras/
Step 5: Download MelBandRoformer_fp16.safetensors into /ComfyUI/models/diffusion_models/
Step 6: Clone the custom node repository: ComfyUI-WanVideoWrapper
Step 7: Install required custom nodes through ComfyUI Manager (MelBandRoFormer, kjnodes, VideoHelperSuite)
Step 8: Download the wanvideo_I2V_InfiniteTalk-api.json workflow file into your home directory
Step 9: Restart ComfyUI
Step 10: Open the ComfyUI graphical user interface (ComfyUI GUI)
Step 11: Load the wanvideo_I2V_InfiniteTalk-api.json in the ComfyUI GUI
Step 12: Upload your image into the "Load Image" node and hit run to generate a video
Step 13: Open Videcool in your browser, select image to video, and choose InfiniteTalk to generate an animated video

Installation video

The workflow requires an input image and several parameter adjustments to begin generating videos. After loading the JSON file, users can select motion intensity, number of frames, sampling steps, and audio synthesis settings. The system handles latent space processing and produces smooth video sequences with optional synchronized audio. Once executed, the video output can be saved and reused across other Videcool tools. Check out the following video to see the model in action:

Prerequisites

To run the workflow correctly, download the following model files and place them into your ComfyUI directory. These files ensure the model can interpret images, generate motion, synthesize audio, and produce final video frames. Proper installation into the following locations is essential before running the workflow: {your ComfyUI directory}/models.

ComfyUI\models\diffusion_models\Wan2_1-InfiniteTalk_Single_Q8.gguf
https://huggingface.co/Kijai/WanVideo_comfy_GGUF/resolve/main/InfiniteTalk/Wan2_1-InfiniteTalk_Single_Q8.gguf

ComfyUI\models\text_encoders\umt5-xxl-enc-bf16.safetensors
https://huggingface.co/Kijai/WanVideo_comfy/resolve/main/umt5-xxl-enc-bf16.safetensors

ComfyUI\models\clip_vision\clip_vision_h.safetensors
https://huggingface.co/Comfy-Org/Wan_2.1_ComfyUI_repackaged/resolve/main/split_files/clip_vision/clip_vision_h.safetensors

ComfyUI\models\loras\lightx2v_I2V_14B_480p_cfg_step_distill_rank64_bf16.safetensors
https://huggingface.co/Kijai/WanVideo_comfy/resolve/main/Lightx2v/lightx2v_I2V_14B_480p_cfg_step_distill_rank64_bf16.safetensors

ComfyUI\models\diffusion_models\MelBandRoformer_fp16.safetensors
https://huggingface.co/Kijai/MelBandRoFormer_comfy/resolve/main/MelBandRoformer_fp16.safetensors

How to use this workflow in Videcool

Videcool integrates seamlessly with ComfyUI, allowing users to load workflows directly and generate videos without external complexity. After importing the workflow file, simply upload your image and adjust motion parameters, then click generate. The system handles all backend interactions with ComfyUI. This makes video generation intuitive and accessible, even for users who are not keen on learning how ComfyUI works. The following video shows how this model can be used in Videcool:

ComfyUI nodes used

This workflow uses the following nodes. Each node performs a specific role, such as loading images, encoding visual features, generating motion, and synthesizing audio. Together they create a reliable and modular pipeline that can be easily extended or customized for different effects.

  • Multi/InfiniteTalk Model Loader
  • WanVideo Model Loader
  • LoadAudio
  • WanVideo Sampler
  • WanVideo VAE Loader
  • WanVideo Decode
  • Video Combine VHS
  • WanVideo Block Swap
  • (Down)load Wav2Vec Model
  • WanVideo Lora Select
  • WanVideo Torch Compile Settings
  • WanVideo Long I2V Multi/InfiniteTalk
  • Multi/InfiniteTalk Wav2vec2 Embeds
  • WanVideo ClipVision Encode
  • Load CLIP Vision
  • WanVideo TextEncode Cached
  • Resize Image v2
  • Load Image
  • Get Image Size & Count
  • Mel-Band RoFormer Model Loader
  • Mel-Band RoFormer Sampler
  • Get Image Size

Base AI model

This workflow is built on Wan2.1 InfiniteTalk model, a modern and highly capable diffusion-based image-to-video generator. InfiniteTalk provides smooth motion synthesis, visual consistency, and creative flexibility, making it suitable for both artistic and commercial video production. The model benefits from advanced motion understanding and offers consistent results across a variety of video styles and effects. More details, model weights, and documentation can be found on the following links:

Hugging Face repository:

https://huggingface.co/Kijai/WanVideo_comfy_GGUF

Custom node repository:

https://github.com/kijai/ComfyUI-WanVideoWrapper

Model developer Wan AI Research Team

https://wanx.ai

Video resolution

AI image to video models perform best when they generate videos in their native resolution, that was used for training. For this model information about the best resolution can be found below:

Native video size: 480x270px (or 480x480px)
The model supports other resolutions. Best resolutions maintain 16:9 or 1:1 aspect ratios.
Frame rate support: 24-30 fps with smooth motion interpolation.

Conclusion

The InfiniteTalk Image-to-Video workflow is a robust, powerful, and user-friendly solution for generating AI-driven animated videos in Videcool. With its combination of advanced motion synthesis, audio integration, a modular ComfyUI pipeline, and seamless platform integration, it enables beginners and professionals alike to produce creative and professional-grade videos with ease. By understanding the workflow components and advantages, users can unlock the full potential of AI-assisted video generation from static images in Videcool.


More information