WAN 2.2 Speech to Video ComfyUI workflow for Videcool

The WAN 2.2 Speech-to-Video workflow in Videcool provides a powerful and flexible way to generate high-quality videos directly from speech audio and visual references. Designed for speed, clarity, and creative control, this workflow is served by ComfyUI and uses the WAN 2.2 AI speech-to-video model developed by Alibaba's Wangwang team and repackaged by Comfy-Org.

What can this ComfyUI workflow do?

In short: Speech to video conversion.

This workflow converts speech audio into fully generated videos using diffusion technology. It interprets your audio input and optional visual reference, and outputs detailed, coherent video sequences with synchronized motion and lip-sync. The base AI model it uses is optimized for 576×1024 native resolution but can also produce videos in flexible aspect ratios and durations.

Example usage in Videcool

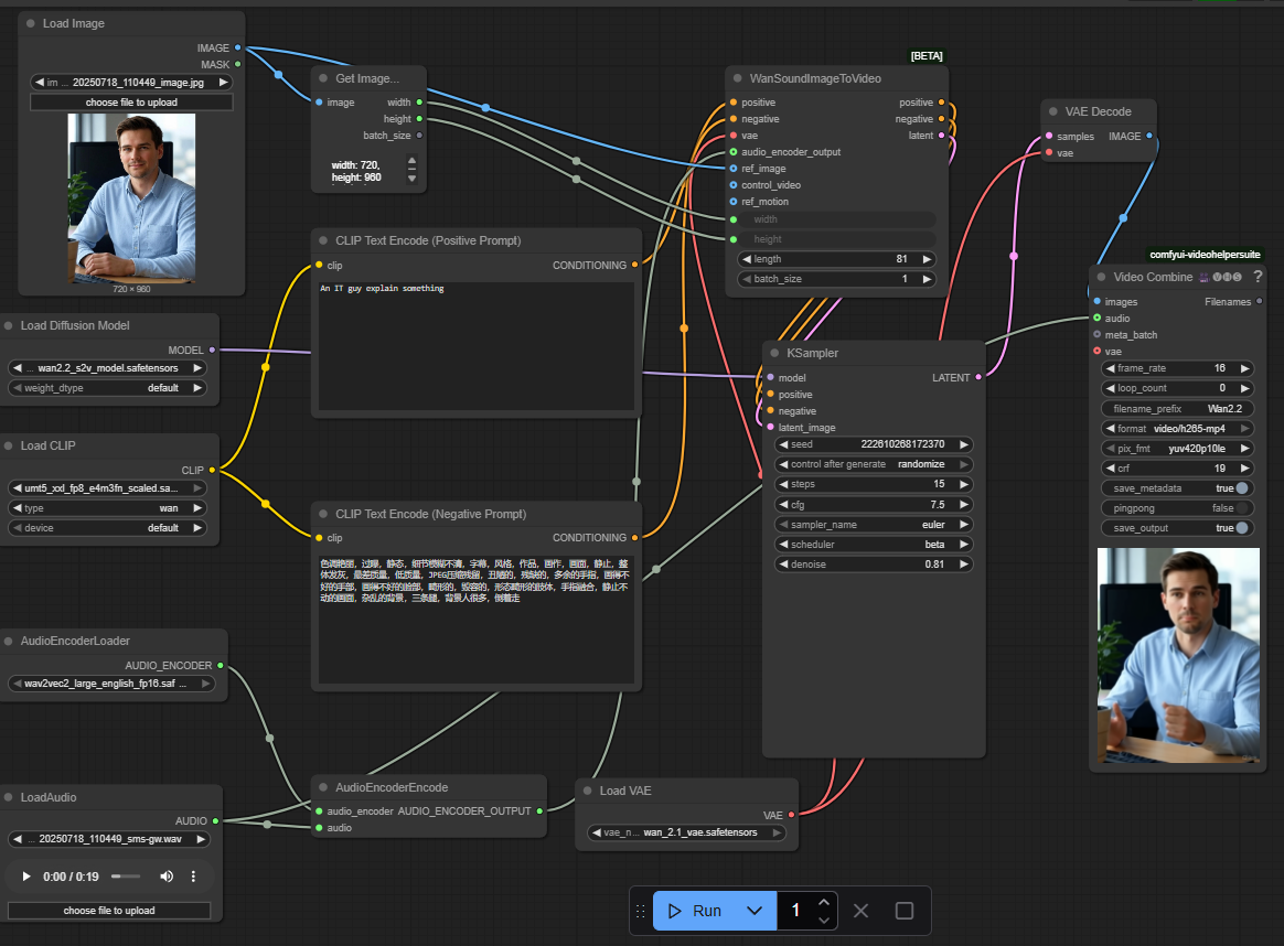
Figure 1 - WAN 2.2 Speech to Video ComfyUI workflow in Videcool

Download the ComfyUI workflow

Download ComfyUI Workflow file: Wan22S2V_API.json

Image of the ComfyUI workflow

This figure provides a visual overview of the workflow layout inside ComfyUI. Each node is placed in logical order to establish a clean and efficient speech-to-video generation pipeline. The structure makes it easy to understand how the audio encoders, model loader, sampler, and VAE decoder interact. Users can modify or expand parts of the workflow to create custom variations.

Figure 2 - WAN 2.2 Speech to Video workflow

Installation steps

Step 1: Install the RES4LYF custom node using ComfyUI Manager: Manage custom nodes → Search "RES4LYF" → Install.
Step 2: Install the comfyui-kjnodes custom node using ComfyUI Manager: Manage custom nodes → Search "kjnodes" → Install.
Step 3: Install the ComfyUI-VideoHelperSuite custom node using ComfyUI Manager: Manage custom nodes → Search "VideoHelperSuite" → Install.
Step 4: Download umt5_xxl_fp8_e4m3fn_scaled.safetensors into /ComfyUI/models/text_encoders/umt5_xxl_fp8_e4m3fn_scaled.safetensors.
Step 5: Download wan_2.1_vae.safetensors into /ComfyUI/models/vae/wan_2.1_vae.safetensors.
Step 6: Download wan2.2_s2v_14B_fp8_scaled.safetensors into /ComfyUI/models/diffusion_models/.
Step 7: Download Wan2.2_S2V_14B_lightx2v_cfg_step_distill_lora_rank32.safetensors into /ComfyUI/models/loras/.
Step 8: Download the Wan22S2V_API.json workflow file into your home directory.
Step 9: Restart ComfyUI.
Step 10: Open the ComfyUI graphical user interface (ComfyUI GUI).
Step 11: Load the Wan22S2V_API.json in the ComfyUI GUI.
Step 12: Load an audio file and optionally a reference image, then hit run to generate a video.
Step 13: Open Videcool in your browser, select speech to video, and choose WAN 2.2 to generate a video.

Installation video

The workflow requires only an audio file and optional visual reference plus a few basic parameter adjustments to begin generating videos. After loading the JSON file, users can select guidance scale, sampling steps, video length, and audio file. Once executed, the sampler processes the latent representation and produces a final decoded video. The result can be saved and reused across other Videcool tools. Check out the following video to see the model in action:

Prerequisites

To run the workflow correctly, download the following model files and place them into your ComfyUI directory. These files ensure the model can interpret audio signals, convert them into latent video embeddings, and decode the final videos. Proper installation into the following location is essential before running the workflow: {your ComfyUI director}/models.

ComfyUI\models\text_encoders\umt5_xxl_fp8_e4m3fn_scaled.safetensors
https://huggingface.co/Comfy-Org/Wan_2.1_ComfyUI_repackaged/resolve/main/split_files/text_encoders/umt5_xxl_fp8_e4m3fn_scaled.safetensors

ComfyUI\models\vae\wan_2.1_vae.safetensors
https://huggingface.co/Comfy-Org/Wan_2.2_ComfyUI_Repackaged/resolve/main/split_files/vae/wan_2.1_vae.safetensors

ComfyUI\models\diffusion_models\wan2.2_s2v_14B_fp8_scaled.safetensors
https://huggingface.co/Comfy-Org/Wan_2.2_ComfyUI_Repackaged/resolve/main/split_files/diffusion_models/wan2.2_s2v_14B_fp8_scaled.safetensors

ComfyUI\models\loras\Wan2.2_S2V_14B_lightx2v_cfg_step_distill_lora_rank32.safetensors
https://huggingface.co/Kijai/WanVideo_comfy/resolve/main/Wan2.2_S2V_14B_lightx2v_cfg_step_distill_lora_rank32.safetensors

How to use this workflow in Videcool

Videcool integrates seamlessly with ComfyUI, allowing users to load workflows directly and generate videos from speech audio without external complexity. After importing the workflow file, simply select your audio file and click generate. The system handles all backend interactions with ComfyUI. This makes video generation from speech intuitive and accessible, even for users who are not keen on learning how ComfyUI works. The following video shows how this model can be used in Videcool:

ComfyUI nodes used

This workflow uses the following nodes. Each node performs a specific role, such as loading audio files, loading models, encoding speech information, sampling, and finally decoding the video output. Together they create a reliable and modular pipeline that can be easily extended or customized.

Base AI model

This workflow is built on Alibaba's WAN 2.2 speech-to-video model, a modern and highly capable diffusion-based speech-to-video generator. WAN 2.2 provides clarity, coherence, and creative flexibility, making it suitable for both artistic and commercial use cases. The model benefits from advanced training data and offers consistent results across a variety of audio styles and video scenarios. More details, model weights, and documentation can be found on the following links:

Hugging Face repository (Comfy-Org repack):

https://huggingface.co/Comfy-Org/Wan_2.2_ComfyUI_Repackaged

WAN 2.1 text encoder repository:

https://huggingface.co/Comfy-Org/Wan_2.1_ComfyUI_repackaged

WAN Video ComfyUI repository:

https://huggingface.co/Kijai/WanVideo_comfy

Developer Alibaba Wangwang Team

https://www.aliyun.com

Video resolution and audio quality

WAN 2.2 speech-to-video models perform best when they generate videos with parameters optimized for synchronization and quality. The model produces high-quality videos synchronized with audio input, including realistic lip-sync and body movements. Users can adjust sampling steps and guidance scale to control the synchronization accuracy and motion smoothness. The output is saved as MP4 files compatible with most video players and editing software.

Native video size: 576×1024px
The model supports other resolutions. Best resolutions are multiples of 32px.
Frame duration: 4 seconds at 24 fps (96 frames total)
Audio format support: WAV, MP3, and other standard audio formats

Conclusion

The WAN 2.2 Speech-to-Video workflow is a robust, powerful, and user-friendly solution for generating AI-driven videos from speech audio in Videcool. With its combination of high-quality models, a modular ComfyUI pipeline, and seamless platform integration, it enables beginners and professionals alike to produce creative and commercial-grade videos with ease. By understanding the workflow components and advantages, users can unlock the full potential of AI-assisted speech-to-video generation in Videcool.


More information