Hunyuan 3D v2.1 Text to 3D Asset ComfyUI workflow for Videcool
The Hunyuan 3D v2.1 Text-to-3D-Asset workflow in Videcool provides a powerful and flexible way to generate high-quality 3D models directly from text prompts. Designed for speed, clarity, and creative control, this workflow is served by ComfyUI and uses the Hunyuan 3D v2.1 AI text-to-3D model developed by Tencent and repackaged by Comfy-Org.
What can this ComfyUI workflow do?
In short: Text to 3D asset conversion.
This workflow converts written text prompts into fully generated 3D assets using advanced diffusion technology. It interprets your prompt and outputs detailed, coherent 3D models with high-quality geometry and textures. The base AI model it uses is optimized for generating production-ready 3D assets that can be used in games, animations, and other 3D applications.
Example usage in Videcool
Download the ComfyUI workflow
Download ComfyUI Workflow file: text-to-3d-asset-api.json
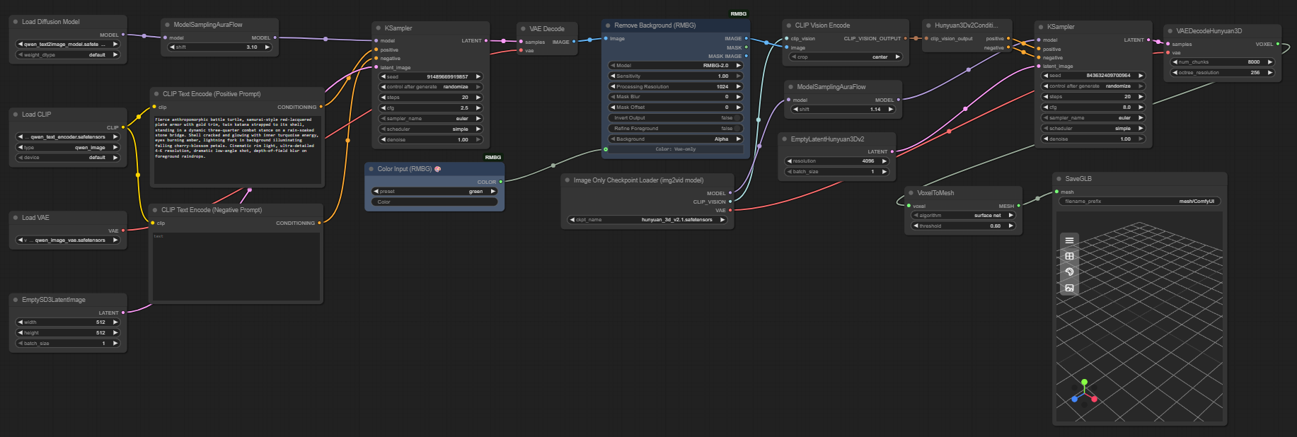
Image of the ComfyUI workflow
This figure provides a visual overview of the workflow layout inside ComfyUI. Each node is placed in logical order to establish a clean and efficient 3D generation pipeline. The structure makes it easy to understand how the text encoders, model loader, sampler, and 3D decoder interact. Users can modify or expand parts of the workflow to create custom variations.
Installation steps
Step 1: Download hunyuan_3d_v2.1.safetensors into /ComfyUI/models/checkpoints/hunyuan_3d_v2.1.safetensors.Step 2: Download the text encoder and VAE files from Hunyuan3D_2.1_repackaged into /ComfyUI/models/text_encoders/ and /ComfyUI/models/vae/.
Step 3: Download the text-to-3d-asset-api.json workflow file into your home directory.
Step 4: Restart ComfyUI.
Step 5: Open the ComfyUI graphical user interface (ComfyUI GUI).
Step 6: Load the text-to-3d-asset-api.json in the ComfyUI GUI.
Step 7: Enter a text prompt into the "Clip Text Encode (Positive Prompt)" node describing the 3D asset you want to generate.
Step 8: Hit run to generate a 3D asset.
Step 9: The generated 3D model will be saved as a GLB file.
Step 10: Open Videcool in your browser, select text to 3D asset, and choose Hunyuan 3D v2.1 to generate a 3D model.
Installation video
The workflow requires only a text prompt and a few basic parameter adjustments to begin generating 3D assets. After loading the JSON file, users can select guidance scale, sampling steps, and prompt text. Once executed, the sampler processes the latent representation and produces a final decoded 3D model. The result can be saved and reused across other Videcool tools. Check out the following video to see the model in action:
Prerequisites
To run the workflow correctly, download the following model files and place them into your ComfyUI directory. These files ensure the model can interpret language, convert prompts into latent 3D embeddings, and decode the final 3D assets. Proper installation into the following location is essential before running the workflow: {your ComfyUI director}/models.
ComfyUI\models\checkpoints\hunyuan_3d_v2.1.safetensors
https://huggingface.co/Comfy-Org/Hunyuan3D_2.1_repackaged/resolve/main/hunyuan_3d_v2.1.safetensors
ComfyUI\models\text_encoders\ (Text encoder files)
https://huggingface.co/Comfy-Org/Hunyuan3D_2.1_repackaged
ComfyUI\models\vae\ (VAE files)
https://huggingface.co/Comfy-Org/Hunyuan3D_2.1_repackaged
How to use this workflow in Videcool
Videcool integrates seamlessly with ComfyUI, allowing users to load workflows directly and generate 3D assets without external complexity. After importing the workflow file, simply enter your prompt and click generate. The system handles all backend interactions with ComfyUI. This makes 3D asset generation intuitive and accessible, even for users who are not keen on learning how ComfyUI works. The following video shows how this model can be used in Videcool:
ComfyUI nodes used
This workflow uses the following nodes. Each node performs a specific role, such as loading models, encoding text, sampling, and finally decoding the 3D output. Together they create a reliable and modular pipeline that can be easily extended or customized.
- Clip Text Encode
- EmptySD3LatentImage
- KSampler
- VAE Decode
- VAEDecodeHunyuan3D
- VoxelToMesh
- SaveGLB
- Load Diffusion Model
- Load CLIP
- Load VAE
- ModelSamplingAuraFlow
- Remove Background (RMBG)
- Color Input (RMBG)
- Image Only Checkpoint Loader
- CLIP Vision Encode
- Hunyuan3Dv2Conditioning
Base AI model
This workflow is built on Tencent's Hunyuan 3D v2.1 model, a modern and highly capable diffusion-based text-to-3D generator. Hunyuan 3D v2.1 provides clarity, coherence, and creative flexibility, making it suitable for both artistic and commercial use cases. The model benefits from advanced training data and offers consistent results across a variety of 3D asset types. More details, model weights, and documentation can be found on the following links:
Hugging Face repository:https://huggingface.co/Comfy-Org/Hunyuan3D_2.1_repackaged
Official GitHub repository:https://github.com/Tencent/Hunyuan3D-2
Developer TencentModel Documentation
https://huggingface.co/Tencent/Hunyuan3D-2
3D asset quality and resolution
Hunyuan 3D v2.1 text-to-3D models perform best when they generate 3D assets with parameters optimized for quality. The model produces high-fidelity 3D meshes with detailed geometry and realistic textures. Users can adjust sampling steps and guidance scale to control the quality and diversity of generated 3D assets. The output is saved as GLB files that are compatible with most 3D engines and applications.
Quality settings: Standard (recommended) or High quality for professional useOutput format: GLB (contains both geometry and textures)
Texture resolution: Up to 2048×2048 pixels
Conclusion
The Hunyuan 3D v2.1 Text-to-3D-Asset workflow is a robust, powerful, and user-friendly solution for generating AI-driven 3D content in Videcool. With its combination of high-quality models, a modular ComfyUI pipeline, and seamless platform integration, it enables beginners and professionals alike to produce creative and commercial-grade 3D assets with ease. By understanding the workflow components and advantages, users can unlock the full potential of AI-assisted 3D asset generation in Videcool.